Page 1 of 1
Using Submit Metadata in Pitstop Varibale Set
Posted: Wed Oct 25, 2023 1:37 pm
by jpestell
Hi All, how do I get Submit metadata fields into a Pitstop variable set for preflight. I currently have 3 fields width, height & number of pages I would like a preflight to verify the file against the data entered in the fields at the submit point.
Thanks in advance.
Re: Using Submit Metadata in Pitstop Varibale Set
Posted: Wed Oct 25, 2023 2:01 pm
by sander
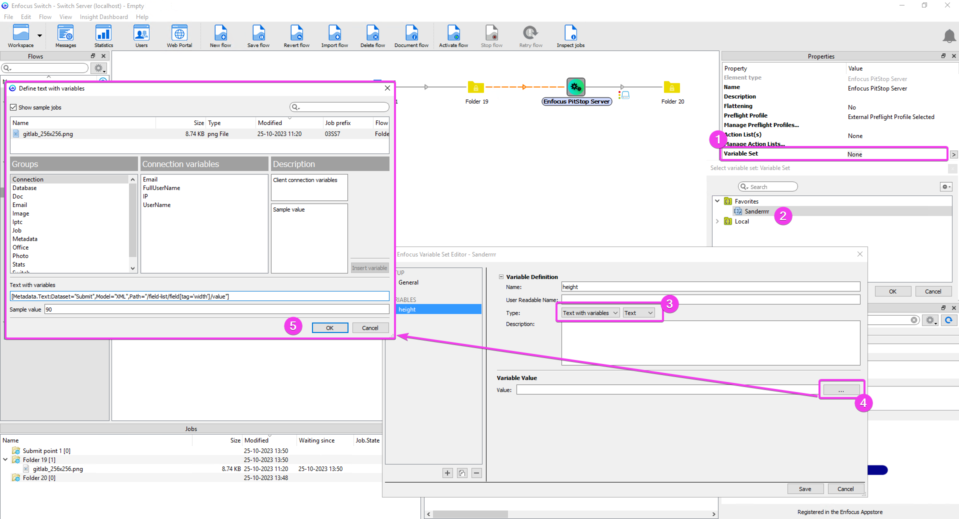
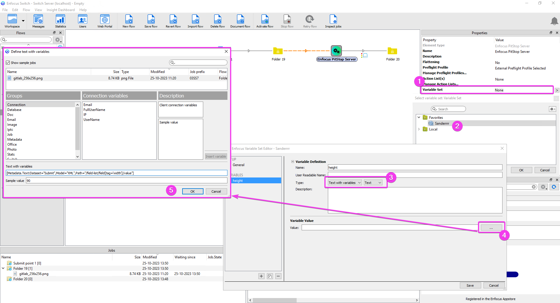
This is the way.
1+2. Select your Variable Set.
3. Go with Text with Variables.
4+5. Define your Switch variable over here.

- switch1.png (133.4 KiB) Viewed 46226 times
Re: Using Submit Metadata in Pitstop Varibale Set
Posted: Wed Oct 25, 2023 2:15 pm
by jpestell
Thanks Sander, but I dont have 'Text with Variable' as an option?

- 2023-10-25_23-09-40.png (14.34 KiB) Viewed 46223 times
Re: Using Submit Metadata in Pitstop Varibale Set
Posted: Wed Oct 25, 2023 2:20 pm
by sander
Do you open the variable set via Switch or directly via PitStop server?
PitStop server:

- switch2.png (21.11 KiB) Viewed 46218 times
Via Switch:

- switch3.png (19.33 KiB) Viewed 46218 times
Notice the difference?

Re: Using Submit Metadata in Pitstop Varibale Set
Posted: Wed Oct 25, 2023 4:27 pm
by freddyp
Re: Using Submit Metadata in Pitstop Varibale Set
Posted: Thu Oct 26, 2023 12:19 am
by jpestell
Thanks both I have now managed to get the variable set setup as below.

- Variable Set
- 2023-10-26_9-09-10.png (20.81 KiB) Viewed 46189 times
But I cant read these variable within a Preflight profile?

- Preflight Profile
- 2023-10-26_9-11-39.png (53.62 KiB) Viewed 46189 times

- 2023-10-26_9-18-33.png (14.23 KiB) Viewed 46189 times
Re: Using Submit Metadata in Pitstop Varibale Set
Posted: Thu Oct 26, 2023 9:01 am
by loicaigon
Hi
You need to set the variable type as "length". Number as you set is needed for abstract numbers like a number of pages, or separations.
When you come to check dimensions, you need length which introduces unit (mm, in…)
Hope that helps,
Loic
Re: Using Submit Metadata in Pitstop Varibale Set
Posted: Tue Nov 21, 2023 10:17 pm
by jpestell
That worked thanks @Loic